unerklärliches Phänomen

  • Firefox-Version
    109.0.1 (64-Bit
    Betriebssystem
    W.10 Home

    Das unerklärliche Phänomen trat auf als wir politisch recherchierten mit mehreren Fenstern und vielen Tab´s darin.

    Auf einmal machte sich ein Dos Fenster auf, und sekunden später gingen nacheinander die FF Fenster zu ohne unser dazu tun.

    Die Frage ist, wie kann ich herausfinden ob da Jemand von außen uns beobachtet hat, und uns behindern will bzw. wollte.

    Danke für euere Hilfe.

  • Damit schon mal gar nicht. Und es hätte jeder Browser auf dem System sein können. Alles andere ist rein spekulativ zum aktuellen Zeitpunkt - niemand hier kennt die Konfiguration deines Windows, also auch die installierte Software, und vieles mehr.

    Wir sind keine Beschwerdestelle, hier gibt es nur Lösungen! Meine Glückszahl hier: 93.

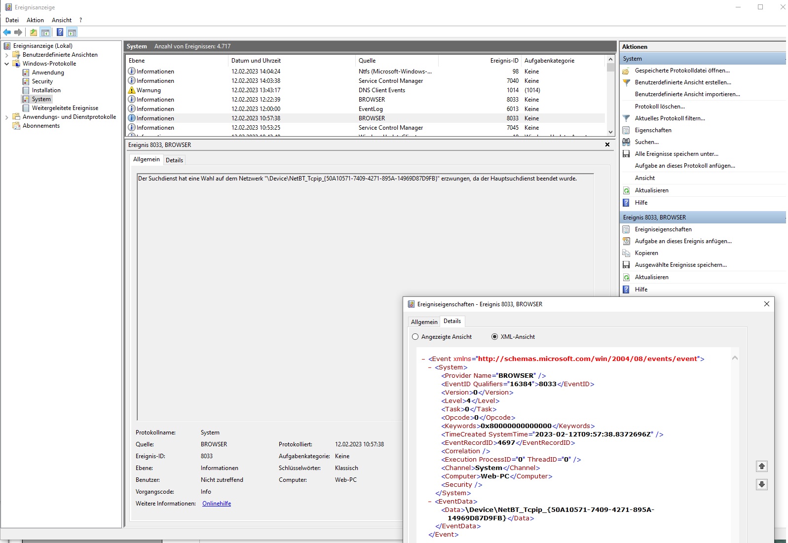
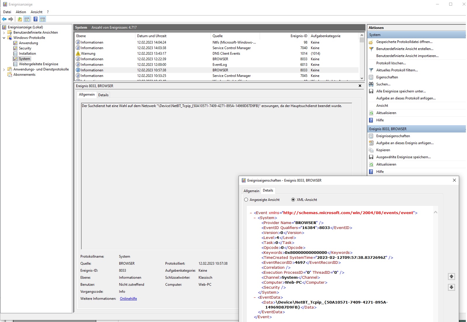
  • Neben dem Screenshot vom 'Windows Error Reporting' wären die beiden darunter liegenden Fehlermeldungen mit den Ereignis-IDs 1000 und 1026 noch interessant. Die Windows-Managment-Konsole scheint abgestürzt zu sein. Aber ob dies die Ursache für das Beenden des Firefox ist oder Folge eines anderen Absturzes, lässt sich mit den wenigen Informationen nicht ermitteln.

    Ist dieser Fehler jetzt zum ersten Mal oder schon öfters in der Vergangenheit aufgetreten?

    Wurden noch andere Applikationen zeitgleich beendet?

    Bitte auch unter "about:crashes" im Firefox nachschauen, ob da zeitgleich eine Absturzmeldung vorliegt...

    Gruß BrokenHeart

    "success has many fathers, failure is an orphan"

  • Das MMC läuft normalerweise gar nicht mit. clr20r3 erscheint nur, wenn versucht wurde, ein defektes Snap-In zu laden. Warum das Snapin defekt ist, da gibt es wieder etliche Möglichkeiten. Da hat Firefox gar nichts mit zu tun. Die Ursache bei beiden könnte allerdings gleich sein. Erklärt aber nicht, warum bei Firefox Fenster nach Fenster verschwindet, das ist alles ein Mutterprozess, wenn der stirbt, sind alle Fenster gleichzeitig weg. Da habe ich nur eine Idee - irgendwas sendet ALT+F4 (Fenster schliessen) an Firefox, so lang, bis alle Instanzen geschlossen wurde.

    Parallel auch mal den "Zuverlässigkeitsverlauf" ablichten und Bild hier einfügen.

    Und wenn da wirklich jemand von ausserhalb fummelt, dürfte es eh zu spät sein. Internet abklemmen am Rechner und am besten gar nichts mehr dran machen. Nur noch Daten retten, neu anfangen mit entsprechendem Rattenschwanz.


    sondern das vermutlich von außen über einen Dos Angriff dIe Browser Fenster bendet wurden.

    Ich hatte oben schon mal angedeutet, dass Spekulationen hier nichts bringen.

    Wir sind keine Beschwerdestelle, hier gibt es nur Lösungen! Meine Glückszahl hier: 93.

    Einmal editiert, zuletzt von .DeJaVu (12. Februar 2023 um 20:12) aus folgendem Grund: Ein Beitrag von .DeJaVu mit diesem Beitrag zusammengefügt.

  • Das ist mir zum ersten Mal passiert, und ob eine andere App beendet wurde kann ich nicht sagen, gemerkt habe ich nichts, nur der Desktop war auf einmal clean also normal wie nach dem PC Start zu sehen.

    Ja, das ist natürlich eine Vermutung, desswegen suche ich ja auch danach, um zu erfahren was das war, hast ja recht. :)


    Zitat:

    Da habe ich nur eine Idee - irgendwas sendet ALT+F4 (Fenster schliessen) an Firefox, so lang, bis alle Instanzen geschlossen wurde.

    Zitat Ende

    Die Vermutung habe ich auch, das muss kein Virus sein, sondern kann auch ein Überwachungs Angriff der Behörden sein.

    In der System Ereignisanzeige erscheint aber der Hinweis auf den Browser...

  • Die Vermutung habe ich auch, das muss kein Virus sein, sondern kann auch ein Überwachungs Angriff der Behörden sein.

    Wird wohl eher das Kollektiv der Borg für verantwortlich sein. 🤗

    Kann man diesem Verschwörungsstuss mal ein Ende bereiten?

    Wer ernsthaft Angst vor Verfolgung hat nutzt nicht gerade Firefox und eine normale Internetverbindung.

    HP Chromebook 15a-nb0225ng, i3N-305, 8 GB LPDDR5-4800 MHz RAM (integriert), 256GB UFS, - chromeOS 126 (Stable Channel) - Linux Debian Bookworm: Firefox Nightly, Beta und Main Release (Mozilla PPA), Android 13: Firefox Nightly und Firefox (Main Release)

    Smartphone - Firefox Main Release, Firefox Nightly, Firefox Klar (Main Release)

  • AngelOfDarkness, ich gebe Dir recht, keine Frage, wenn Du oben am Anfang mal liest dann kannst Du da lesen, wir recherchieren nach Beweisen gegen die Behörden.

    Da geht es um viel Geld, und um Köpfe in der Politik, einer davon ist Innensenator.

    Du kannst davon ausgehen, das wenn die auf Straften suche gehen im Internet dann haben die auch Möglichkeiten jeden anderen PC zu besuchen. Ein Freund arbeitete im IT System des Rathauses, der erzählt sachen da schlackern Dir die Ohren.

    Genau desswegen suche ich ja auch nach Informationen von einem Zugriff von außen, weil dann kann ich dagegen vorgehen.

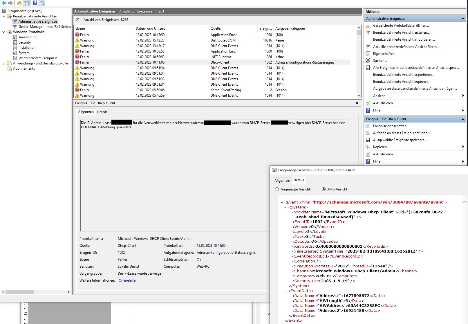
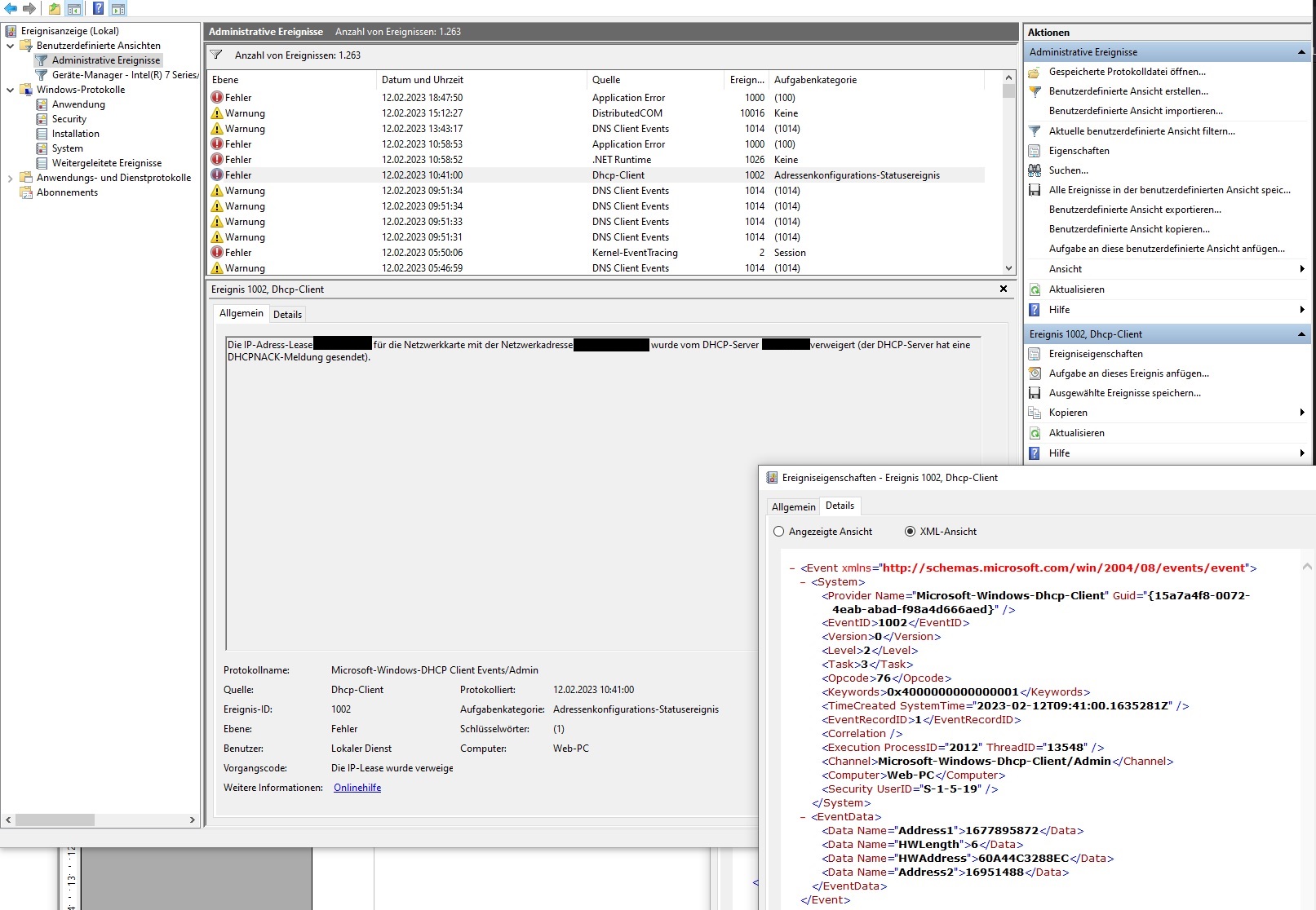
  • ich habe etwas gefunden was interesant ist, wenn es das ist....

    DHCP-Server sendet einen DHCPNAK an Clients - Windows Server
    Stellt eine Lösung für ein Problem bereit, wenn Sie einen DHCP-Client (Dynamic Host Configuration Protocol) starten.
    learn.microsoft.com

    Wenn Sie einen DHCP-Client (Dynamic Host Configuration Protocol) starten, versucht er, seine Lease für eine vorhandene IP-Adresse für seinen Bereich zu verlängern (Anforderungsstatus). Oder wenn der Client nie eine Adresse hat, versucht er, eine Lease für eine IP-Adresse für seinen Bereich zu erhalten (Initialisierungsstatus). Wenn das Netzwerk zwei oder mehr DHCP-Server enthält, die für den Dienst dieses Segments konfiguriert sind und ein DHCP-Server den Bereich für dieses Segment deaktiviert hat, erhält der Client möglicherweise eine negative Bestätigung (DHCPNAK) vom DHCP-Server mit dem deaktivierten Bereich. Wenn auf dem Client Windows NT Server oder Workstation ausgeführt wird, würde DHCPNAK dazu führen, dass ein Ereignis im Windows NT-Systemereignisprotokoll protokolliert wird. Außerdem erhöht sie den Netzwerkdatenverkehr und führt dazu, dass der Client unnötigerweise auf einen Initialisierungszustand zurückfällt.

    Aber warum ging dann das Dos Fenster kurz vorher auf, gibs da Dos Ereignislisten ?

    Was dabei vielleicht noch interessant ist, ist das die Fenster schon längere Tage offen waren, und immernur wenn wir darin lesen wollten, herauf geholt haben, ich denke das waren insgesamt, 5 Bowser Fenster imt vieleicht 40 - 50 Thread´s

    Einmal editiert, zuletzt von 63iger (12. Februar 2023 um 21:48)

  • Und wer da ernsthaf versucht dafür Beweise zu findem, der sichert sich auch entsprechend (software) technisch vorher ab. Wenn euch jemand hätte hindern wollen, dann gäbe es anderes als den Browser lapidar zu beenden. Ich gehe mal davon aus, dass dies Ereignis nix anderes war als ein Fehler im System des benutzten PC.

    HP Chromebook 15a-nb0225ng, i3N-305, 8 GB LPDDR5-4800 MHz RAM (integriert), 256GB UFS, - chromeOS 126 (Stable Channel) - Linux Debian Bookworm: Firefox Nightly, Beta und Main Release (Mozilla PPA), Android 13: Firefox Nightly und Firefox (Main Release)

    Smartphone - Firefox Main Release, Firefox Nightly, Firefox Klar (Main Release)

  • Das hoffe ich auch, ich mache jetzt erst einmal wieder eine Sicherung, damit wenn das System schon so anfängt im Falle eines chrash´s nicht gleich alles weg ist was mir wichtig ist.

    Kommisch ist es aber schon, wie kann so etwas passieren...

    Was emfiehlt sich dafür denn für Software

  • So paradox es auch klingen mag. Als Hardware ein high end Chromebook mit aktiviertem Linux, dann den Tor Browser und ein VPN.🙃😉👍

    HP Chromebook 15a-nb0225ng, i3N-305, 8 GB LPDDR5-4800 MHz RAM (integriert), 256GB UFS, - chromeOS 126 (Stable Channel) - Linux Debian Bookworm: Firefox Nightly, Beta und Main Release (Mozilla PPA), Android 13: Firefox Nightly und Firefox (Main Release)

    Smartphone - Firefox Main Release, Firefox Nightly, Firefox Klar (Main Release)

  • in Security lässt nicht zu warum auch immer

    Hallo :)

    da ist schon mal etwas faul. Hat der Benutzer Administratorrechte? Du hast überprüft, ob der angegebene Dienst gestartet ist?

    In der System Ereignisanzeige erscheint aber der Hinweis auf den Browser...

    Du hast keine Ahnung von Windows. Das ist etwas völlig anderes: Windows Dienste: Computerbrowser (gilt nicht nur für Vista).

    How to solve unknown software exception 0xe0434352
    Unknown software exception (0xe0434352) is an error some of Windows users are reporting that they are facing at the time of shutting down their computer or
    thegeekpage.com

    Erscheint mir zielführender. Das ist definitiv kein Fx-Problem.

    Ich stimme übrigens AngelOfDarkness zu. Atme mal tief durch und komm runter von Deinen Verschwörungstheorien.

    Gruß Ingo

  • wir recherchieren nach Beweisen gegen die Behörden.

    Dann bist du hier völlig falsch, sucht euch einen Rechtsanwalt dafür.

    und um Köpfe in der Politik, einer davon ist Innensenator.

    Gehörst du auch zu den Verschwörungstheoretiker :/

    Auf einmal machte sich ein Dos Fenster auf

    Und das hat nichts mit dem Firefox zu tun.

    Und weil du alles so ist, mache ich hier zu.

  • 2002Andreas 12. Februar 2023 um 22:13

    Hat das Thema geschlossen.