1. Nachrichten
  2. Forum
    1. Unerledigte Themen
    2. Forenregeln
  3. Spenden
  • Anmelden
  • Registrieren
  • Suche
Alles
  • Alles
  • Artikel
  • Seiten
  • Forum
  • Erweiterte Suche
  1. TEST - camp-firefox.de
  2. MK204

Beiträge von MK204

  • Neues Forum "Anpassungen"

    • MK204
    • 5. August 2009 um 05:18

    Also ich für meinen Teil mach das so,
    wenn ich was brauch kommt in die Klammer vorm Threadtitel [SUCHE]
    ist der Thread abgeschlossen ersetz ich "[SUCHE]" mit "[ERLEDIGT]"

    Hab ich was anzubieten schreib ich z.b. [Stylish] vor den Threadtitel

    Bilder

    • Aufzeichnen.PNG
      • 15,77 kB
      • 405 × 128
  • Platz neben den Tabs

    • MK204
    • 5. August 2009 um 04:41

    Willst du es so haben wie auf dem Bild?
    geht damit http://www.camp-firefox.de/forum/viewtopi…=580887#p580887

    Ich würd ja den Pfeil verschwinden lassen und dann im Kontextmenu anzeigen lassen wieviele Tabs geöffnet sind (Bild 1)
    Bei bedarf ist der Code fürs ausknipsen vom Pfeil ebenfalls auf der Seite dessen Link oben steht....

    Gruss MK
    .

    Bilder

    • 567.PNG
      • 27,44 kB
      • 658 × 380
    • 55555.PNG
      • 36,89 kB
      • 1.008 × 141
  • [SUCHE] Highlightbalken in der Chronik - Sidebar

    • MK204
    • 5. August 2009 um 04:27
    Zitat von Dr. Evil

    dass dann die Überkategorie (der Tag) markiert wird? Das geht glaub nicht.


    Genau das meine Ich, nur der Domi sagt mir nicht welchen Wert das Wort "Gestern oder Vor 2 Tagen" hat,
    Hab schon versucht die Bibliothek zu zerpflücken weil dort die Gleichen Wörter vorkommen, vielleicht such
    ich auch am falschen ort danach, ich find des teil schon noch - irgendwie - hoff ich gg

    Hab mal ein Bild gemacht und bisschen verändert wie ich mir das in etwa vorstelle....

    Gruss MK
    .

    Bilder

    • 110.png
      • 62,24 kB
      • 425 × 607
  • Auf Thema nach Anmelden zurückspringen

    • MK204
    • 5. August 2009 um 03:59

    Geht bei mir bei Schaltzenzentrale ebenfalls grad nochmal getestet und zwar mit diesem Weg

    Startseite > Aktive Themen > Thread auswählen, dann steht unter dem Threadnamen der Link
    von der Schaltzentrale > Darauf klicken > In der Schaltzentrale Thread aussuchen > Antworten,
    PW eingeben > fertig - und schon bist im Bereich um eine Antwort zu tippen.

    Startseite > Aktive Themen > Thread auswählen (hab mal Moderatorverhalten genommen) > Antworten,
    PW eingeben > fertig - und schon bist ebenfalls im Antwort erstellen-bereich .

  • Secure Login und GMX - Mehrfachauswahl

    • MK204
    • 5. August 2009 um 03:45

    Alles klar merci dir, dass mit der Anmeldeseite klappt nicht
    werd mir ein neues Profil erstellen da es mit tip 2 deinerseits
    auch nicht klappen will.......

  • [ERLEDIGT] Alternative zu Firesave

    • MK204
    • 5. August 2009 um 03:42

    Getestet und für "sehr gut" befunden oder wie des heisst,
    merci für den Tip Roady.

    Dann hätt ich noch paar Fragen hinterher, bin am überlegen ob ich
    einen neuen Thread starte oder hier darüber schreiben soll, und zwar
    welche Dateien und Ordner man abspeichern muss um " Passwörter,
    Lesezeichen, Greasemonkeyscripte, Filterliste von Adblock, Einstellungen
    aller Erweiterungen inklusive Stylish-codes - aus den diversen Ordnern,
    um diese dann als Backup abzuspeichern.

    Wenn ich nähmlich den Profilordner komplett kopiere hab ich ja auch
    ALLE EINSTELLUNGEN wieder in der About.Config mit drin und das will ich
    ja vermeiden, sprich ich will eine saubere About.Config mit nur den
    ausgewählten Dateien und Ordnern, ich könnte mir auch ein komplett neues
    Profil erstellen und damit den klassischen Weg gehen, aber wenn es auch
    anders geht würde ich das sehr begrüssen....

    Gruss MK

  • „Lesezeichen-Symbole“ wieder entfernen

    • MK204
    • 4. August 2009 um 15:12

    Button für: ...Neuer Tab... entfernt:
    http://www.camp-firefox.de/forum/viewtopi…=580816#p580816

    Buttons entfernen
    http://www.camp-firefox.de/forum/viewtopi…=579854#p579854

  • Auf Thema nach Anmelden zurückspringen

    • MK204
    • 4. August 2009 um 14:32

    Bei mir funktioniert das aber, habs grad nochmal getestet weil ich nicht mehr wusste wann es das letzte mal geklappt hat.
    Also ich bin im Forum unangemeldet und klick auf "Aktive Themen " danach schau ich mir nen Thread an und wenn ich was weiß
    klick ich auf Antworten, danach kommt das Feld wo ich mich anmelden muss - da danach kommt dann ein Satz - zurück zur Vorherigen Seite
    und ich lande direkt "Im Antwort erstellenbereich" der Bereich in dem ich grad Schreibe.

    Werd mich nochmal ausloggen und paar Bilder schiessen und danach diesem Post anschliessen.....

    Gruss MK

    [Blockierte Grafik: http://www.abload.de/thumb/1deep.png] [Blockierte Grafik: http://www.abload.de/thumb/2eggd.png] [Blockierte Grafik: http://www.abload.de/thumb/3he7l.png] [Blockierte Grafik: http://www.abload.de/thumb/4tem5.png] [Blockierte Grafik: http://www.abload.de/thumb/5bc1w.png] [Blockierte Grafik: http://www.abload.de/thumb/6wi4a.png] [Blockierte Grafik: http://www.abload.de/thumb/7pewl.png] [Blockierte Grafik: http://www.abload.de/thumb/86g9z.png]

  • [SUCHE] Highlightbalken in der Chronik - Sidebar

    • MK204
    • 4. August 2009 um 14:23

    Haut ned hin, hab es ganz nach unten gesetzt vor die letzte Klammer
    und danach unter die letzten beiden Klammern - resultat wie gehabt.....

  • [ERLEDIGT] Alternative zu Firesave

    • MK204
    • 4. August 2009 um 14:03

    Ich hab jetzt die Deutsche Version und zwar die 2.5.0.116
    hab gleich mal ein neues backup gemacht und werd es gleich mal testen,
    aber zuvor noch paar Lesezeichen speichern damit ich einen Vergleich habe.....
    zur Sicherheit hab ich nochmal händisch eines angelegt....man weiss ja nie gg

    Gruss MK
    .

    Bilder

    • 567.PNG
      • 120,98 kB
      • 856 × 613
  • [ERLEDIGT] Alternative zu Firesave

    • MK204
    • 4. August 2009 um 12:48

    Hab ma en Bild gemacht

    Bilder

    • 6666.PNG
      • 64 kB
      • 832 × 753
  • der Schließknopf im neuen FF fehlt, warum?

    • MK204
    • 4. August 2009 um 12:34

    Das kommt auf das Theme an welches du installiert hast,
    also bei mir ist es das Default Theme und da sind die Kreuze wo sie sein sollen
    allerdings habe ich in der About.Config einen anderen Wert (2)

    Bilder

    • 33.PNG
      • 30,94 kB
      • 796 × 178
  • [ERLEDIGT] Alternative zu Firesave

    • MK204
    • 4. August 2009 um 12:28

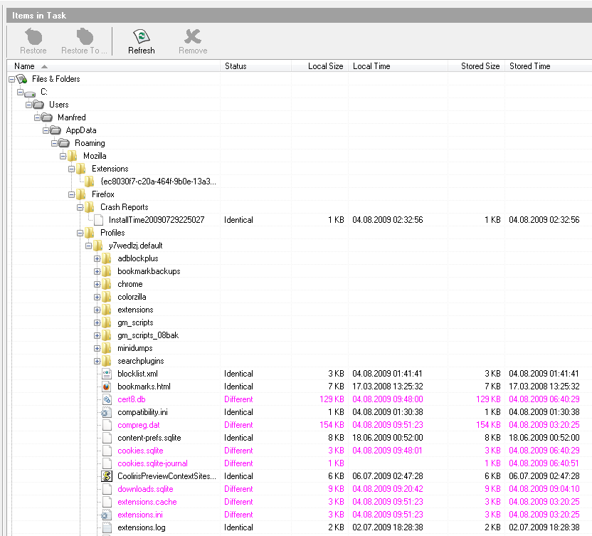
    Alles klar merci dir - werd ich gleich machen mit Thunderbird,
    eine Frage hätt ich noch da stand was von Different und Identical
    kommt das daher dass ich das Backup bei laufendem Fux gemacht habe,
    oder ist es besser wenn ich das Backup mache wenn der Browser geschlossen ist?

  • [SUCHE] Highlightbalken in der Chronik - Sidebar

    • MK204
    • 4. August 2009 um 12:21

    Ich rate jetzt einfach mal ins Blaue........
    Meinst so wie aufm Bild oder ganz drunter unter die letzte Zeile?

    [Blockierte Grafik: http://www.abload.de/thumb/555iahn.png]

  • [ERLEDIGT] Alternative zu Firesave

    • MK204
    • 4. August 2009 um 11:24

    Ich hoff ich hab des Richtig gemacht, mein Englisch ist nähmlich nicht das beste gg

    [Blockierte Grafik: http://www.abload.de/thumb/aufzeichnen3u8h.png]

    Bilder

    • 2.PNG
      • 66,65 kB
      • 576 × 598
  • Firfox 3.5.2

    • MK204
    • 4. August 2009 um 10:55
    Zitat von browser2020

    auch das Hineinkopieren von Stichworten in das Eingabefeld, was bei der Version 3.5.2 nicht funktioniert.


    und wie erklärst du dir das hier?
    Per Dragn Drop hineingezogen und reinkopiern geht auch........

    Bilder

    • Aufzeichnen.PNG
      • 17 kB
      • 482 × 130
  • „Lesezeichen-Symbole“ wieder entfernen

    • MK204
    • 4. August 2009 um 10:41

    Probier halt mal die Rustikale Art, Backup erstellen von deinem Fux
    wie das geht steht hier >>>>> http://www.firefox-browser.de/wiki/Backup
    wenn du das gemacht hast, einfach rechtsklick auf den Ordner und löschen, danach Browser neustart.

  • [ERLEDIGT] Alternative zu Firesave

    • MK204
    • 4. August 2009 um 10:36

    Grüzi,
    kennt wer ne Alternative zu Firesave?
    Ich mach das Erstellen von Backups zurzeit Händisch,
    aber das nervt mit der Zeit.....
    Das Problem mit Firesave ist, es läuft nicht unter Windoof 64 Bit

    Gruss MK
    .

    Bilder

    • Aufzeichnen.PNG
      • 54,94 kB
      • 678 × 439
  • Secure Login und GMX - Mehrfachauswahl

    • MK204
    • 4. August 2009 um 07:43

    Grüzi,
    ich hab seit Heute das gleiche Problem nur auf einer anderen Seite
    Als erstes hab ich das PW gelöscht in den Einstellungen > Browser-Neustart.....
    PW neu eingegeben, Seite zugemacht, Browser-Neustart - selbes Problem.

    Danach wieder PW gelöscht in den Einstellungen > danach vorgegangen wie
    oben allerdings mit Rechner-Neustart.....selbes Problem.

    Dann hab ich die "Grobe Kelle" ausgepackt gg - sprich, ich hab den Teil einfach
    ausgeknipst mit diesem Schnipsel

    CSS
    @-moz-document url-prefix("http://bayern.spin.de/") { 
    #bubble-content {display: none !important;}}


    Brachte auch keinen Erfolg - problem bleibt weiterhin bestehen,
    zumal das gestern mit Version 3.5 noch funktioniert hat, hab jetzt Version 3.5.2

    http://bayern.spin.de/

    Gruss MK

    Bilder

    • Aufzeichnen.PNG
      • 15,17 kB
      • 333 × 195
  • [SUCHE] Highlightbalken in der Chronik - Sidebar

    • MK204
    • 4. August 2009 um 06:21

    Grüzi,
    ist es möglich den Highlightbalken so zu verankern dass er
    "immer" auf HEUTE, GESTERN stehenbleibt und das Gleichzeitig,
    im Moment ist es ja so dass der (selected open) da stehn bleibt wo ich das Feld gerade öffne
    wie hier gerade im Bild zu sehen bei GESTERN, jetzt waere es natürlich noch hübsch gg wenn auch bei HEUTE der Balken wäre
    um eine Bessere Übersicht zu haben wenn der Highlighthover (Schwarzer Balken) über die einzelnen Seiten fliegt.
    Dann könnte ich danach die anderen Tage selbst machen (Vorgestern , vor 4 Tagen usw.)

    Der Komplette Code für die Chronik - Sidebar

    CSS
    @-moz-document url(chrome://browser/content/history/history-panel.xul) {
    
    
    #history-panel > hbox {display: none !important;}
    #bmHi-toolbar, #historyTree{-moz-appearance: none !important;background: #000 !important;color: #fff  !important;text-decoration: none !important;font-size: 11.5pt !important; }
    
    
    treechildren::-moz-tree-cell-text { color: #fff !important; font-weight: bold !important; text-decoration: none !important;font-size: 11.5pt !important;}
    
    
    treechildren::-moz-tree-row(hover) {-moz-appearance: none !important; border: none !important; background:url("data:image/png;base64,iVBORw0KGgoAAAANSUhEUgAAAAEAAAAaCAIAAAD5ZqGGAAAACXBIWXMAA
    AsSAAALEgHS3X78AAAAKUlEQVQIW2OYO3cu058/f5h+/frF9Pv3bzAGsUH458+fKPSPHz8YyAQAlpAiKDKcgAsAAAAASUVORK5CYII=") repeat center !important; font-size: 10.5pt !important;text-decoration: none !important;}
    
    
    treechildren::-moz-tree-row(selected) {-moz-appearance: none !important; border: none !important;background:url("data:image/png;base64,iVBORw0KGgoAAAANSUhEUgAAAAEAAAAjCAIAAADaE/fjAAAACXBIWXMAAAsTAAAL
    EwEAmpwYAAAAYklEQVR4nAXBSw7CQAxEwfYzn1E4IVsuzwIiViiaBLup0v1huotuYSdVTbcpQ5Won6k2btPHgSTmnHzeT9b1xbZ9ySgyQS7cO4ogleDENiVhBRHQOmOJIMnrIE/JGAuXcfsD4hY4dKR+hIoAAAAASUVORK5CYII=") repeat center !important;}
    
    
    treechildren::-moz-tree-row(selected, open) {-moz-appearance: none !important; background:  url("data:image/png;base64,iVBORw0KGgoAAAANSUhEUgAAAAEAAAAjCAIAAADaE/fjAAAACXBIWXMAAAsTAAALEwEAmp
    wYAAAAYklEQVR4nAXBSw7CQAxEwfYzn1E4IVsuzwIiViiaBLup0v1huotuYSdVTbcpQ5Won6k2btPHgSTmnHzeT9b1xbZ9ySgyQS7cO4ogleDENiVhBRHQOmOJIMnrIE/JGAuXcfsD4hY4dKR+hIoAAAAASUVORK5CYII=") repeat center !important;}
    
    
    #historyTree > treechildren::-moz-tree-twisty(closed) {list-style-image: url("data:image/png;base64,R0lGODlhCgAKA
    JECAAAAAP8AAAAAAAAAACH5BAEAAAIALAAAAAAKAAoAAAIQlI+pa+APQZh0ulqjZryfAgA7") !important; -moz-appearance: none !important;}
    
    
    #historyTree > treechildren::-moz-tree-twisty(open) 
    {list-style-image: url("data:image/png;base64,R0lGODlhCgAKAJECAAAAAPz/AAAAAAAAACH5BAEAAAIALAAAAAAKAAoAAAIYlIFgKxChWHuxJZrc25jzrGVLKE1QKRoFADs=") !important; -moz-appearance: none !important; }
    
    
    /* ------------- Ordner -----------------*/
    
    
    treechildren::-moz-tree-image(container) {
    list-style-image: url("data:image/png;base64,iVBORw0KGgoAAAANSUhEUgAAABAAAAAQCAYAAAAf8/9hAAAC+klEQVR4XqWL22ubZQDGf+/3fTm0abPUtivR0nZshbXpiKMTOovDUSwiRRQEr1Tm7S4E71TYxVSYeOmloOCFMP0PBqJ0sjlZXZt1B7dCbNJ2
    TZc2hyb5Du/J7A/wygd+PAd4hLWW/yNx/P17zJ8Zou1btIUbf1SYH2kwmlaEIfiRzqR6Y5d7k7Glre3mWQuVpg+eA8sFicd/yFiL78tzk8eHriy9fuJsOp3g0pe/X6oedC5eWxEQAq7BM8Z8F0mbkNKiLcjItLU2H7vCvbi4MPHp4vmxdE/SJYoM589NvPfjz+tXPc9ZV
    kYA4J2c7L9w4YMh9pvQVpA7mSB8sLn04dtj2dzUAJ0OtFoaDCy8Mtq//OfuV3qt+i64JQAnHqM1kHHoSUK0WSdna1z+aCZ7KjeAlKAUOA5oo9mrK2amh+ayR/VbBGoQYwc9pek67K5WyfcrXn7nGAAAiQTEBZikyyfflikUFc+PpJjIn/h8eFK8+XfhifaMBteBINHDT7
    er/FVrIkOJ0hotAW1Zf9ygWHcZOzXOThBj4Mxounqz8qpqb6942ho8Ab+tdRi2MYYzMQI3Qd03NA4NtZYlNdbHzFSKQgl8v7tt1Ez513sOJvjFM9pSb0Gl1OLrz47RCRWxkRjrZcHBI8texVLetTx9ElDb2qfxeIdwu7lDLOolYW47nie4seIzNd5HYtCh0IBrt0x3gzu
    rhgcFn0d3mhRvbbF3t3uu+RaEwZElrL7vIWB17YA3Zvt5WIOyH6f4jyQKBFIZgsjS3PeJQiDeA9KCaGRAXkez4WyWQnQgyB5NcgSYTsPsqMv0c5LTL0S8mO0wl9PMvwRzecXpvBLD46YPq+8CyituHLIwe4TFyTgIIANBFjqdLm1DOOfR8Q2ttu32PqIoyRff+/7TklnB
    FXiyFfJaPgUCABCQTDm4roc1kijSaPXM/S4B7UBy/+HhDtbcBAdPGKWu/FBS31x10BowGqkMMoiIwmeERIFEdbOKFGGoaFTUdRynjYV/AXLtoXogAbnBAAAAAElFTkSuQmCC ") !important;-moz-image-region: auto !important; }}
    Alles anzeigen

    Gruss MK

    Bilder

    • 666.PNG
      • 24,21 kB
      • 437 × 556

Unterstütze uns!

Jährlich (2026)

0 %

0% (0,00 von 650 EUR)

Jetzt spenden
  1. Kontakt
  2. Datenschutz
  3. Impressum
Community-Software: WoltLab Suite™
Mastodon