1. Nachrichten
  2. Forum
    1. Unerledigte Themen
    2. Forenregeln
  3. Spenden
  • Anmelden
  • Registrieren
  • Suche
Alles
  • Alles
  • Artikel
  • Seiten
  • Forum
  • Erweiterte Suche
  1. TEST - camp-firefox.de
  2. windshield

Beiträge von windshield

  • Frohe Weihnachten und einen guten Rutsch

    • windshield
    • 24. Dezember 2022 um 11:23

    Die Aktivität in diesem Forum ist unbeschreiblich. Danke an die unermüdlichen Fragenbeantworter und Hinweisgeber.

    Ich wünsche allen besinnliche Weihnachtesfeiertage.

  • Tab mit Yahoo Mail schließt sich selbst

    • windshield
    • 17. Dezember 2022 um 11:11

    Der Vollständigkeit ein Update:

    Mit FF 108.0.0 trat der Fehler zunächst wieder auf. Nach "FF bereinigen" scheint dann aber alles wieder in Ordnung zu sein.

    Wenn das immer so funktioniert, kann ich damit gut leben. :)

  • Tab mit Yahoo Mail schließt sich selbst

    • windshield
    • 24. November 2022 um 15:07

    Die Aussage von condorito kann ich auch bestätigen. Der Fehler ist wieder aufgetreten. Nachdem ich FF aber bereinigt hatte, lässt sich der Fehler auf meinem PC zunächst nicht wieder provozieren.

  • Tab mit Yahoo Mail schließt sich selbst

    • windshield
    • 17. November 2022 um 11:06

    Das Problem scheint mit der FF Version 107 behoben zu sein.

    Unmittelbar nach dem Update auf 107 war der Fehler noch reproduzierbar. Nachdem aber FF bereinigt und der Start Cache gelöscht waren, verschwand der Yahoo-Tab auch nach mehreren Downloads nicht mehr. Anscheinend hat die Überarbeitung des FF-internen PDF-Viewers durch Mozilla eine positive Wirkung gebracht. :)

    Besten Dank an Andreas und Sören, die besonders an der Ursachenfindung beteiligt waren.

    Mit freundlichen Grüßen

    Windshield

  • Tab mit Yahoo Mail schließt sich selbst

    • windshield
    • 24. Oktober 2022 um 10:06

    Hallo again,

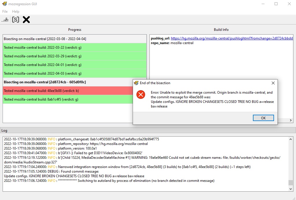
    ich sehe, dass hier momentan viel los ist. Trotzdem möchte ich gern die Klärung des in diesem Thema beschriebenen Fehlers herbei führen.

    In Beitrag #70 habe ich beschrieben, dass bei mir das selbsttätige Schließen des Yahoo-Tabs nach dem Download eines Anhangs ersst ab FF Version 100 auftritt. Bei dem Versuch, mit mozregression über bisection etwas heraus zu bekommen, zeigte sich schliesslich ein Fehlerfenster, das ich nicht interpretieren kann. Ich weiß nicht, ob damit das Ziel erreicht wurde oder ob etwas falsch gelaufen ist.

    Für weiterführende Hinweise wäre ich dankbar.

  • Tab mit Yahoo Mail schließt sich selbst

    • windshield
    • 17. Oktober 2022 um 20:00
    Zitat von 2002Andreas
    Zitat von windshield

    mein zuletzt benutztes Profil klonen lassen.

    Warum wird denn nicht wie schon gesagt, mit einem neuen Profil getestet :/

    ... Um zunächst heraus zu bekommen, ob mein Profil oder FF eine Fehlerursache sein könnte. Der Fehler trat irgendwann Im Frühjahr 2022 erstmalig auf. Wäre der Fehler auch bei einer deutlich älteren Version aufgetreten, hätte ich den Test mit einem neuen Profil erneut durchgeführt. So hat es sich aber aus meiner Sicht gezeigt, dass offensichtlich die Weiterentwicklung von FF und nicht mein Profil die Ursache für das Problem ist.

    Ich habe mich nun mit bisection versucht und sehe es nun als Hilfsmittel, die Fehlersuche zwischen Patches zu verfeinern. Bitte korrigiert mich, wenn das anders ist.

    Als älteste fehlerfreie Version habe ich 99 eingegeben, als erste fehlerhafte 100.

    Die mittels bisection getesteten 99-Versionen vom 22.3.2022, 29.3.2022, 1.4.2022 und 3.4.2022 konnte ich als GOOD markieren.

    Danach bot das Programm einen FF als "bisecting ..." an. Nachdem ich das Ergebnis als GOOD markiert hatte, kam eine Fehlermeldung:

    Mit den Ausschriften des Programms kann ich nichts anfangen.

    Solange mozregression noch nicht beendet ist, kann ich jede Zeile links anklicken und erhalte im rechten Fenster unterschiedliche Texte. Leider ist der Zustand nicht speicherbar.

    Ein Klick auf die zweite weiße Zeile im linken Feld "bisection on ..." zeigt im rechten Fenster die pushlog-url

    Den Inhalt des Log-Fensters habe ich vorsichtshalber in einer Textdatei gespeichert.

    Ich hoffe, das sind die gewünschten Informationen und bin sehr gespannt, wie es nun weiter geht.

    LG

  • Tab mit Yahoo Mail schließt sich selbst

    • windshield
    • 17. Oktober 2022 um 17:39

    Ergänzung:

    Das Prinzip von "bisection" habe ich aus dem Erklärvideo zu mozregression nicht verstanden.

  • Tab mit Yahoo Mail schließt sich selbst

    • windshield
    • 17. Oktober 2022 um 17:35

    Hallo,

    mittels mozregression-gui habe ich im single build run mode ältere FF-Versionen getestet. Dazu habe ich jeweils mein zuletzt benutztes Profil klonen lassen.

    Ergebnis:

    Der mit diesem Thema beschriebene Fehler tritt auf bei allen Versionen ab 100 = 100.0a1 vom 4.4.2022.

    Bei den noch älteren Versionen (getestet bis einschließlich 95 = 96.0a1 vom 1.11.2021) konnte ich den Fehler nicht reproduzieren.

    Was kann ich nun tun, um die Ursache weiter einzukreisen und möglichst zu beseitigen?

    Mit freundlichen Grüßen

  • BietoZilla startet nicht

    • windshield
    • 11. Oktober 2022 um 19:57

    Ich hatte einst auch Biet-O-Matic verwendet. Ebay hatte dann mehrmals seine interne Struktur im Interesse höherer Datensicherheit geändert. Daraufhin funktionierten auch die Tools zum Einstellen von Angeboten (Turbo-Lister, etope-Lister) nicht mehr.

    Schließlich gab es eine FF-Erweiterung als Ersatz für den Biet-O-Mat. Aber auch diese Erweiterung hat dann bei mir vor etwa zwei Jahren nicht mehr richtig funktioniert, und ich habe sie wieder entfernt.

    Ich kann mir vorstellen, dass die jeweiligen Programmentwickler mit den häufigen Änderungen bei Ebay nicht mehr mithalten konnten.

  • Tab mit Yahoo Mail schließt sich selbst

    • windshield
    • 8. Oktober 2022 um 10:27

    Aus aktuellem Anlass eine kurze Ergänzung:

    Der Yahoo-Tab schloss sich heute nicht beim Herunterladen eines Anhangs aus dem PDF-Tab, sondern während ich mit der Maus eine Mail von Google Business auf- und abscrollte.

    Untmittelbar davor hatte ich allerdings einen Mail-Anhang in Form einer CSV-Datei herunter geladen.

  • Tab mit Yahoo Mail schließt sich selbst

    • windshield
    • 7. Oktober 2022 um 19:55

    Alles klar, danke.

  • Tab mit Yahoo Mail schließt sich selbst

    • windshield
    • 6. Oktober 2022 um 20:45

    Hallo Sören,

    danke für die ausführliche Erläuterung.

    - Dass die Liste offener Probleme schnell wachsen kann, ist mir schon klar, doch dieses Thema wurde schon nach etwa 3 Tagen als "erledigt" markiert, als ich gerade die ersten vorgeschlagenen Lösungsversuche unternahm.

    - Das Kontaktieren durch nichtzahlende Privatkunden wie mich wird durch Yahoo unterbunden.

    - Ich werde versuchen, mit mozregression heraus zu finden, ob das Problem durch die Yahoo-Seite oder im Rahmen der FF-Programmierung hervorgerufen sein könnte. Da ich alle Programminstallationen auf meinem PC protokolliere, hält sich die Anzahl der zu testenden FF-Versionen voraussichtlich in Grenzen.

    Mit besten Grüßen

    windshield

  • Tab mit Yahoo Mail schließt sich selbst

    • windshield
    • 6. Oktober 2022 um 08:39

    Ich habe nun Version 105.0.2 (64-Bit) drauf, immer noch dasselbe Problem.

    Ich finde es etwas merkwürdig, dass das in diesem Thema behandelte Problem schon nach wenigen Dialogbeiträgen als "erledigt" markiert wurde, obwohl das Problem noch nicht gelöst und eine Ursache nicht gefunden wurde.

    mfG

  • Tab mit Yahoo Mail schließt sich selbst

    • windshield
    • 13. September 2022 um 14:10

    Hallo,

    ich melde mich hier noch mal mit einem Statusbericht:

    Auch ohne aktive Erweiterung konnte ich heute das Problem zweimal provozieren. Stets verschwand der Yahoo-Tab, nachdem ich den PDF-Anhang einer Mail heruntergeladen hatte und danach in dem noch geöffneten PDF-Tab zum Lesen vor- und zurück scrollte.

    Es sieht wohl so aus, als müsste ich diesen kleinen Makel des FF eben so akzeptieren.

    Danke für Eure Bemühungen.

    Mit freundlichen Grüßen

    windshield

  • Tab mit Yahoo Mail schließt sich selbst

    • windshield
    • 9. September 2022 um 20:17

    Das werde ich machen. Danke für den Tipp.

    LG

  • Tab mit Yahoo Mail schließt sich selbst

    • windshield
    • 9. September 2022 um 14:04

    Besten Dank für die Hinweise zum Profil. Ich habe mich etwas dazu belesen können.

    Nun habe ich FF bereinigt, Start-Cache gelöscht und werde wieder beobachten, ob sich etwas am Verhalten gegenüber Yahoo Mail ändert.

    Zitat von Sören Hentzschel
    Zitat von .DeJaVu

    Tabs schliessen sich meines Wissens nur von allein, wenn der Tab aufgrund Inhalt abstürzt.

    Nein, von alleine schließen sich Tabs überhaupt nicht. Wenn ein Tab (tatsächlich: eine Website) abstürzt, erscheint eine Fehlerseite im entsprechenden Tab. Und auch Websites haben keine Möglichkeit, sich selbst zu schließen. Das könnte höchstens eine Erweiterung.

    Ausser No-Cache: no store for selected hosts hatte und habe ich keine Erweiterungen aktiviert.

    Ich melde mich wieder.

    LG

  • Tab mit Yahoo Mail schließt sich selbst

    • windshield
    • 8. September 2022 um 08:52
    Zitat von schlingo
    Zitat von windshield

    Als nächstes werde ich den FF mal komplett entfernen und neu installieren. Mal sehen, ob sich dann etwas ändert.

    Hallo :)

    nein. Wenn, dann liegt das Problem am Profil.

    Gruß Ingo

    Hallo,

    mit der Aussage kann ich nichts anfangen. Kannst Du das bitte erläutern? Ich benutze FF schon etliche Jahre, habe aber nie in seinen Eingeweiden herum gestochert, bin also in dieser Hinsicht ein Greenhorn.

    LG

    windshield

  • Tab mit Yahoo Mail schließt sich selbst

    • windshield
    • 7. September 2022 um 09:13

    Nach einigen Tagen ohne Störungen ist heute das Problem wieder aufgetreten.

    Arbeitsschritte:

    - YAHOO Mail mit PDF-Anhang auswählen

    - Vorschau des Anhangs aktivieren durch Klick auf Anhang-Symbol unter der Mail

    - Im Vorschau-Teilfenster Download wählen -> PDF wird im neuen Tab geöffnet

    - Download der PDF-Datei mit manueller Auswahl des Speicherorts

    - YAHOO-Tab verschwindet, während der PDF-Tab aktiv ist

    Die gesamte Aktion samt Fehler war identisch mit normal gestartetem Firefox als auch im Fehlerbehebungsmodus.

    Als nächstes werde ich den FF mal komplett entfernen und neu installieren. Mal sehen, ob sich dann etwas ändert.

  • Tab mit Yahoo Mail schließt sich selbst

    • windshield
    • 30. August 2022 um 20:56

    Richtig. Das war der "neueste" und leider allerletzte Treiber. Mein CAD-Programm meckert darum auch, aber es funktioniert, wenn auch das Rendern evtl. langsamer ist. Ich muss mich demnächst nach neuer Hardware umsehen. Mit 6 Jahren Alter ist mein PC ja schon "antik".

    Ende 2020 habe ich das Windows 10 komplett neu aufgesetzt. Seitdem läuft es wieder sehr zuverlässig.

    Ich kann mir jedoch nicht vorstellen, dass das Grafiktreiberproblem hier den Firefox bei ausgerechnet einem Tab stört.

    Vielen Dank trotzdem, dass Du Dir meine Daten schon angesehen hast. Danke auch an die anderen, die sich bisher mit Beiträgen zu meinem Problem geäußert haben.

  • Tab mit Yahoo Mail schließt sich selbst

    • windshield
    • 30. August 2022 um 18:56

    Der PC ist Baujahr 2016. Als Gafik ist auf dem Mainboard eine NVIDIA GeForce GT705 eingebaut. Der letzte 64bit-Treiber dafür wurde vom Hersteller 2018 veröffentlicht. Er wurde um 2019 durch Microsoft Windows bei einem großen Update deaktiviert und durch den jetzt aktiven MS-Standardtreiber ersetzt, weil der originale Treiber angeblich nicht mehr mit Windows 10 kompatibel sei.

    Einen aktuelleren Treiber für diese Grafik habe ich bei NVIDIA nicht mehr gefunden.

    Soll der angegebene Treiber für die GT705 kompatibel sein?

Unterstütze uns!

Jährlich (2026)

0 %

0% (0,00 von 650 EUR)

Jetzt spenden
  1. Kontakt
  2. Datenschutz
  3. Impressum
Community-Software: WoltLab Suite™
Mastodon